Explore Information Stored in BlackBerry OS Backups
Extract essential information stored in BlackBerry OS backups. Elcomsoft Blackberry Backup Explorer allows forensic specialists investigating the content of devices running BlackBerry OS 5, 6, 7 and 7.1 by extracting, analyzing, printing or exporting the content of a BlackBerry backup produced with BlackBerry Desktop Software.
!Note: the software does NOT work with BlackBerry 10 backups (created using BlackBerry Link).!
Encrypted BlackBerry backups are supported if the password is known or recovered with Elcomsoft Phone Breaker
- Highly customizable look and feel
- Multi-language user interface and full international support
- Batch processing and command-line
The Only Way to Access User Data in BlackBerries
Elcomsoft Blackberry Backup Explorer employs the only feasible method of accessing information stored in BlackBerry devices. BlackBerry devices are secure, making it difficult to directly access information. However, the information can be backed up into a file by using BlackBerry Desktop Software. Most users create regular backups of their smartphone devices. If no fresh backup is available, forensic specialists can back up information onto a PC with a BlackBerry device on hands.
Password-Protected Backups
Blackberry Backup Explorer can access encrypted information stored in password-protection backups if the original password is known or recovered with Elcomsoft Phone Breaker. Elcomsoft Phone Breaker grants forensic access to protected information stored in BlackBerry devices by recovering the original plain-text password.
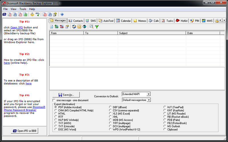
Information Stored in BlackBerry Backups
BlackBerry backups contain essential information stored in the device. User data such as email, SMS and MMS messages, Web browsing history and cache, call logs, pictures and photos, contacts, calendars, appointments, and other organizer information are stored in BlackBerry backups. Access to information stored in BlackBerry backups can be essential for investigations, and is in high demand by forensic customers.
Elcomsoft Blackberry Backup Explorer offers forensic specialists, investigators and government authorities a quick and easy way to access to all information contained in BlackBerry backups. A simplified, affordable version is available to commercial customers.